湖北自考生想將成績轉出到其他省市?轉出方式和時間詳解>>
自考生在湖北取得一科自考單科合格成績后,即可建立考籍管理檔案。如果考生因為工作需要或戶口變動需要轉地區參加考試的話,可以選擇將湖北已經及格的自考科目的成績轉出湖北,轉入到其他省市。
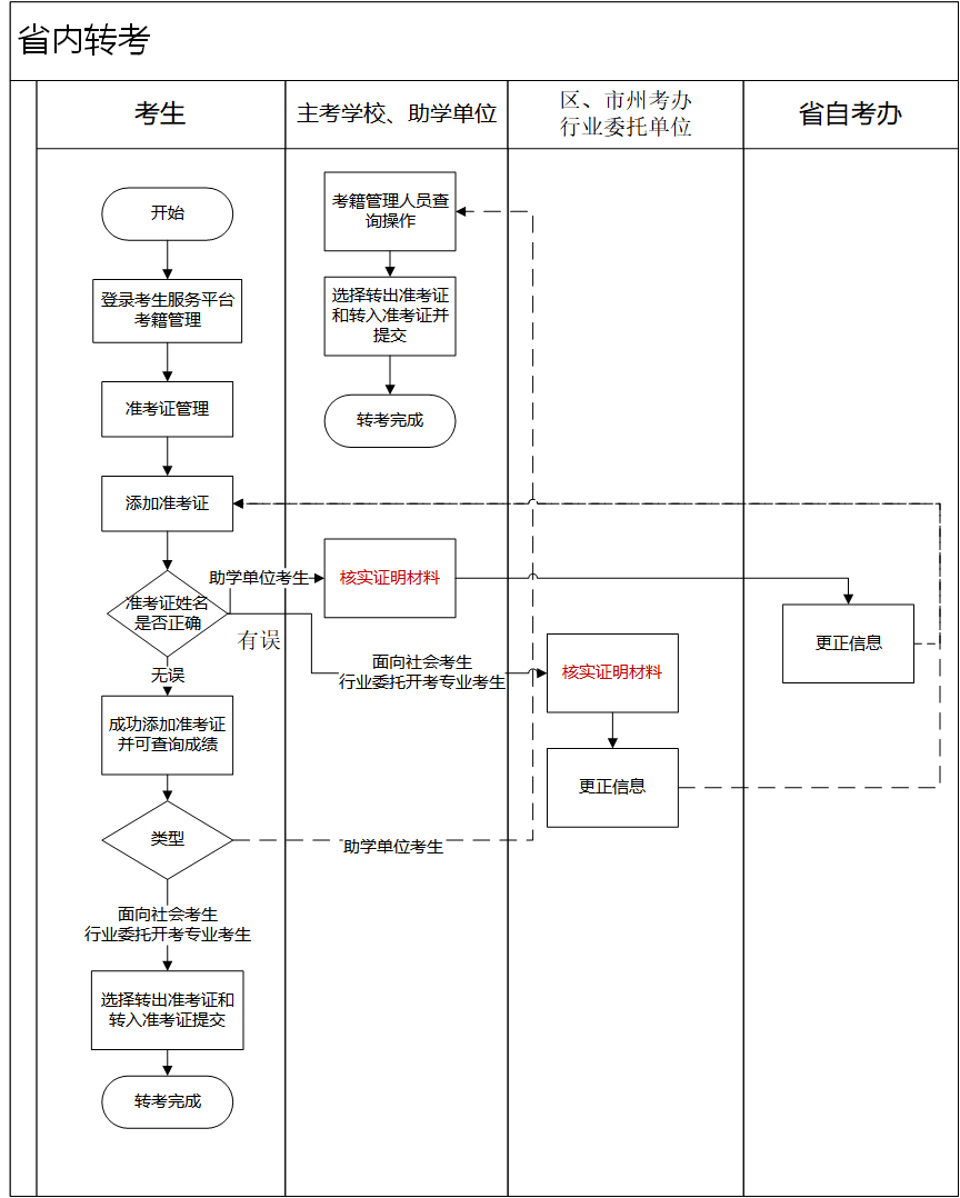
湖北自考考籍如何轉出?
1、湖北自考省內轉考辦理平臺:湖北省高等教育自學考試考生服務平臺(點擊咨詢網站入口>>)
2、省內轉考:社會考生可在考生服務平臺上,選擇準考證管理-添加準考證,確認準考證姓名無誤后添加準考證即可查詢成績,選擇轉出準考證和轉入準考證提交完成,即可自行轉出,面向學校開考專業的考生需憑身份證原件前往主考學校/助學單位辦理,具體流程卡參考下圖。
(省內轉出流程 點擊大圖查看)
3、轉出至外省:考生在考生服務平臺選擇考籍管理申請轉至外省,提交申請材料(身份證正反面掃描件、外省準考證證明材料),選擇轉出準考證-選擇省份、轉入外省準考證即可,后續流程由湖北省考試院審核后集中辦理。若考生未按要求提交材料,申請退回后應在48小時內補齊符合要求的材料。
(省際轉出流程 點擊大圖查看)
想辦理湖北自考考籍轉出,什么時間提出申請?
目前2024年湖北自考轉考相關的通告尚未發布,考生可參考2023年的考籍轉出安排,并關注2024年湖北省教育考試院及各主考院校、地市教育機構發布的資訊。
考籍轉出到外省的時間為2023年8月21日—27日,考試院受理時間為2023年8月28日—29日;
注意:如果身份信息與系統不一致,不可辦理轉考,需提交相關材料到考籍所在地辦理信息更正。
自考政策多變、各省政策不一,掃描下方的二維碼添加專業課程顧問,一對一為您解答各種自考政策問題>>

- 熱門課程
- 報名咨詢
- 歷年試題
- 備考資料






